下拉列表选择
下拉列表选择
下拉列表交互
添加 OnSelectionChange Case

首先,打开AxureDroplistSelection.rp 和打开“下拉列表选择”页面。 选择下拉列表并添加 OnSelectionChange Case。在 Case 编辑器中,单击添加条件打开条件生成器。
构建“没有条件”

条件生成器的默认值恰好是我们所需要的。条件应该读为<如果所选选项的动态面板的值为"没有" >。
单击OK,并关闭条件生成器。
添加动作来设置面板的状态

在 Case 编辑器中,单击“设置面板状态”并勾选动态面板复选框。
“没有”状态将被默认选中。
单击OK,并关闭 Case 编辑器。
重复步骤为小狗和小猫设置状态

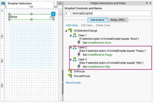
重复步骤1到3为小狗和小猫设置下拉列表 items。 第二个和第三个 Case 应该为“小狗”和“猫”设置条件,并相应地设置面板的状态。
添加最后的“如果其他” Case

双击 OnChange 添加第四个4 Case,但这一次不添加任何条件。我们已经为4个有用的下拉列表项目设置了3个条件,所以如果以上3个条件都没有满足最后一个 Case 的条件将会自动生成。添加一个动作到第四个 Case ,来为金鱼设置动态面板的状态。
预览的原型

就是它了!预览原型和测试它吧。
总结
现在你可以执行操作了,当一个图片在下拉列表中被选中的时候。 还需要其他帮助吗?查看论坛或联系我们 support@axure.com