TRAE 通用问题
本文档记录使用 TRAE CN 时可能遇到的问题并提供解决方法。
常用信息获取方式
为了更高效地帮助大家解决问题,一般都需要用户 ID 信息;模型效果问题的排查需要 SessionID;部分报错的深入查询需要用户日志。
查询对话的 SessionID
找到目标对话段,然后点击左上角的 TRAE 头像。IDE 顶部会提示 “Copy Success“,你已成功复制该对话段的 SessionID。

打包日志
- 使用快捷键 Ctrl / Command + Shift + P 打开命令面板。
-
输入 ”open all“ 关键词进行搜索,然后在搜索结果中选择 开发人员:Open All Logs Folder 选项。

TRAE CN 在 PC 中的日志目录会被自动打开。
-
找到和问题发生的时间范围一致的文件夹,将其打包成压缩文件,然后反馈给 TRAE CN 团队。

(Windows) 窗口意外终止
在 Windows 操作系统中安装或升级 Trae CN 时,受安全软件影响,有极小概率会遇到 “窗口意外终止” 问题(如下图所示)。

如果遇到此情况,可按照以下方式解决:
- (推荐)重启电脑;
- 关闭安全软件。
(Windows) 花屏
如遇到下图所示的花屏现象,可能由于系统开启 GPU 加速导致。

你可以尝试禁用 GPU 加速,步骤如下:
- 使用快捷键 Ctrl + Shift + P 打开命令面板。
- 运行
首选项:配置运行时参数(Preferences: Configure Runtime Arguments)命令。
该命令会打开一个 argv.json 文件来配置运行时参数。你可能会看到一些默认参数。
- 添加
"disable-hardware-acceleration": true。 - 重启 Trae CN。
(Windows) “Access is Denied. (os error5)” 错误
在 Trae CN 中点击 “自动更新” 后,若桌面图标无法打开,且提示 “Access is Denied.(os error5)” 错误(下图所示),你可以通过以下方式解决:无需卸载原先安装的 Trae CN,直接从 Trae CN 官网重新下载 Windows 版的安装包并完成安装,你原有的代码、插件及 IDE 配置信息等数据都会被保留。
![]() |
![]() |
插件市场展示空数据 / 搜索插件失败 / 使用插件时提示网络错误无法连接
若你遇到以下插件相关问题:
- 打开插件市场后未展示任何数据;
- 搜索插件时提示“搜索插件失败”;
- 编程过程中,无法使用原先可用的插件,并且提示网络错误无法连接。
![]() |
![]() |
尝试通过以下步骤解决:
- 在界面右上角,点击 人像 > 设置,进入 Trae 设置中心。
-
在 通用 部分的 Editor 设置 处,点击 去设置 按钮。

-
在 Editor 设置 窗口中,搜索 “Proxy” 并找到 Http: Proxy (适用所有配置文件) 配置项。

- 确认该配置项中是否有代理服务地址。
- 若有地址(如上图所示),确认该代理服务是否可正常使用。
- 若代理服务不可用,清空该地址。
-
关闭 Trae CN,然后重启。
插件服务恢复正常。
内存占用过高
部分社区插件(如 ms.cpp-tools、golang.Go、Kotlin)在使用过程中存在内存泄漏的问题。若遇到内存占用过高的情况,可通过以下步骤尝试解决:
💡 提示
按步骤依次尝试,若当前步骤无法降低内存占用,继续尝试后续步骤,直到重启 Trae CN。
-
重启语言服务:使用快捷键(macOS:Command + Shift + P;Windows:Ctrl + Shift + P)打开命令输入面板,输入用于重启对应语言服务的命令(如 go: restart)。

-
重启插件进程:在命令输入面板中,输入 restart ext 命令,重启插件进程。

-
重启 Trae:
- macOS:使用 Command + Q 快捷键强制退出 Trae,然后重启;
- Windows:通过任务栏关闭 Trae CN 的窗口,然后重启。
Remote SSH 相关问题
错误码处理:
| 错误码 | 错误内容 | 解决方案 |
|---|---|---|
| 1001 | 创建目录失败 | 可能是因为磁盘空间不足或无目录的写入权限。解决方案如下: · 检查磁盘剩余空间,确保有足够的空间用于创建目录。 · 确保有 ~/.trae-cn-server 目录的写入权限。 |
| 1002 | 创建目录失败 | 同 1001 错误码。 |
| 1003 | 远程主机上启动 Trae CN 服务端失败 | 检查远程主机的系统版本是否满足要求。 |
| 2001 | 下载安装包失败 | 检查网络联通性,然后重试。 |
| 2002 | 解压安装包失败 | 可能是由于安装包的下载过程被截断,导致下载的文件异常,重新安装后再尝试解压。 |
| 3001 | 远程主机上启动 Trae CN 服务端失败 | 检查远程主机的系统版本是否满足要求。 |
连接超时问题处理:
| 连接超时原因 | 解决方案 |
|---|---|
| 服务器未启动,或网络无法连接 | 在本地终端执行 ssh <host> 测试远程连接: · 若连接失败: · 检查远程主机的 Trae CN 服务端是否正常运行。 · 确认网络连接无异常。 · 若连接成功:继续排查其他潜在问题。 |
| 远程主机名称包含大写字母 | 部分 Trae CN 客户端版本存在兼容性问题:当 ~/.ssh/config 文件中远程主机名称包含大写字母时,可能导致连接超时。解决方案如下: · 升级客户端:将 Trae CN 客户端更新至最新版本。 · 修改主机名:将配置文件中的主机名称全部改为小写字母。 |
| 不支持服务器的默认 shell | 目前,一些 shell 会导致连接异常,比如 fish。将用户的默认 shell 改成 bash 和 zsh 以解决该问题。 |
本地 ~/.ssh/config 文件位置变动 |
如果挪动过本地的 ~/.ssh/config 文件的位置,可能会遇到这个问题。将 ~/.ssh/config 文件放回原先的位置以解决该问题。 |
若以上解决方案仍无法解决你的问题,可以通过《支持》中提供的渠道联系我们。请在问题反馈中提供以下信息,以便我们尽快定位问题并协助你解决:
- IDE 截图(尽量截取完整的 IDE 界面图,以便我们分辨异常信息)。
-
日志(从输出面板复制 Remote-SSH 相关的完整日志)。

-
如果是连接超时问题,附上
ssh -vvv <host>命令的完整输出结果,我们会根据此信息定位超时的原因。ssh -vvv test ## 此处会输出大量日志,请复制完整的日志
输入过长,导致对话功能异常
与 AI 助手对话时,系统会综合计算以下内容的长度总和,作为输入长度:
- 输入框中的发送内容
- 自定义智能体的提示词
- 自定义智能体所使用的 MCP Server 中包含的所有工具
- 个人规则和项目规则
当总长度超出限制时,可能会出现:
- 系统报错导致对话功能异常(如无法发送问题)
- 问答效果下降
解决方案如下:
- 精简提问内容、智能体的提示词、MCP Server 中包含的工具数量、以及个人规则和项目规则
- 尝试切换其他模型
打开 AI 对话框后,提示 ”服务启动异常“
打开 AI 对话框后,若界面上提示 “服务启动异常“,可尝试通过以下方法解决:
![]() |
![]() |
| 方法 | 步骤 |
|---|---|
| 重置数据 | 若 AI 对话框中出现 重置数据 的按钮,点击该按钮。 . 提示:重置数据之后,会导致所有 AI 问答相关的数据丢失,包括历史对话、未接受的代码变更、用于回退到某轮对话发生前的状态的快照数据等。 |
| (Windows) 关闭防火墙 | 1. 前往 开始 > 控制面板 > 系统和安全 > Windows Defender 防火墙 > 启用或关闭 Windows Defender 防火墙。 2. 选择 关闭 Windows Defender 防火墙,然后点击 确定。 3. 重启 Trae IDE。 |
| 清除历史对话 | 1. 点击右上角的 历史对话 图标。 2. 清除历史对话。 |
| 清除数据库 | 1. 完全退出 Trae IDE。 2. 在 PC 的终端中运行以下命令,清除数据库: · macOS: ~/Library/Application Support/Trae CN/ModularData · Windows: %USERPROFILE%\AppData\Roaming\Trae CN\ModularData 提示:清除数据库之后,会导致所有 AI 问答相关的数据丢失,包括历史对话、未接受的代码变更、用于回退到某轮对话发生前的状态的快照数据等。 3· 重启 Trae IDE。 |
快捷键失效
该问题一般由快捷键设置冲突导致,即为多个命令注册了同一个快捷键。尝试以下步骤进行解决:
-
使用 Command/Ctrl + Shift + P 快捷键打开命令面板,查找 开发人员:切换键盘快捷键疑难解答 命令并点击。

IDE 底部显示 输出 面板,用于展示快捷键操作的相关信息。
-
在 IDE 中是使用快捷键。
输出 面板中展示该快捷键相关的命令信息。
-
复制快捷键当前所激活的命令的 ID。

- 先后使用 Command/Ctrl + K 和 Command/Ctrl + S 快捷键打开 键盘快捷键 窗口。
-
在输入框中输入所复制的命令的 ID。
窗口中展示命令名称以及所绑定的快捷键。
-
点击命令名称左侧的 修改 图标,修改该命令所绑定的快捷键。

此外,也有可能是因为你在 Trae IDE 内导入了来自其他 IDE 的快捷键配置,从而导致快捷键冲突问题。你可以点击下图所示的图标打开 keybindings.json 文件,然后删除不需要快捷键配置。

打开新的文件后,先前打开的文件标签页自动关闭
该问题由 Preview 模式导致。若无需使用该模式,使用以下步骤将其关闭:
- 前往 IDE 设置中心。
- 在 通用 设置面板的 Editor 设置 部分,点击 去设置 按钮。
- 在输入框中输入关键词 “Preview”。
-
在结果列表中找到 Workbench > Editor: Enable Preview 设置,然后将其关闭。

重启 IDE 后,代码回退到之前的版本
若遇到该问题,可以尝试将存档数据删除,步骤如下:
-
删除以下路径中的 snapshot 文件夹:
- macOS:~/Library/Application Support/Trae/ModularData/ai-agent/snapshot
- Windows:%USERPROFILE%\AppData\Roaming\Trae\ModularData\ai-agent\snapshot
- 重启 IDE。
(Windows) 无法输入中文
在更新到 TRAE 2.8.0 之后,如果你使用的是旧版本的 Windows 中文输入法,可能会出现无法输入中文的情况。这是因为该版本升级到了 VS Code 1.104 内核,而新版 VS Code 启用了 EditContext API,部分旧版系统或输入法对此兼容性较差。
你可以通过以下方式解决该问题:
-
在微软拼音输入法设置中,兼容以前的输入法。

- 将微软拼音输入法更新到最新版本。
- 关闭 editor.editContext 设置项。
终端相关
(Windows) 无法运行 .bat 文件
执行方式不对。若使用以下命令行运行 .bat 文件则会报错:
test.bat
需要在命令行前添加 ./:
./test.bat
外部环境变量未生效
外部环境变量需要自行在 ~/.bashrc 等配置文件里注入。
- macOS/Linux:打开
~/.bashrc文件,然后添加export MY_ENV=1234。 - Windows:在终端中输入
trae $PROFILE,然后在打开的配置文件中添加$env:MY_ENV="1234"。
(Windows) 使用 Conda 切换 Python 虚拟环境不生效
Windows 系统中,Conda 自带 Conda Prompt CLI,相当于全新启动的进程,有特定的 conda_hook 注入。
内部终端会直接复用已有终端,在没有 conda_hook 注入的情况下,不会正常工作。需要在 Trae IDE 的 PowerShell 终端内,先执行以下脚本注入 conda_hook,然后可正常使用 Conda。
& 'C:\app\miniconda3\shell\condabin\conda-hook.ps1' ; conda activate 'C:\app\miniconda3'
登录相关
(Windows) 点击 “登录“ 按钮后无反应
尝试重新配置默认浏览器:
- 前往 设置 > 应用 > 默认应用。
-
设置默认浏览器(推荐 Google Chrome)。

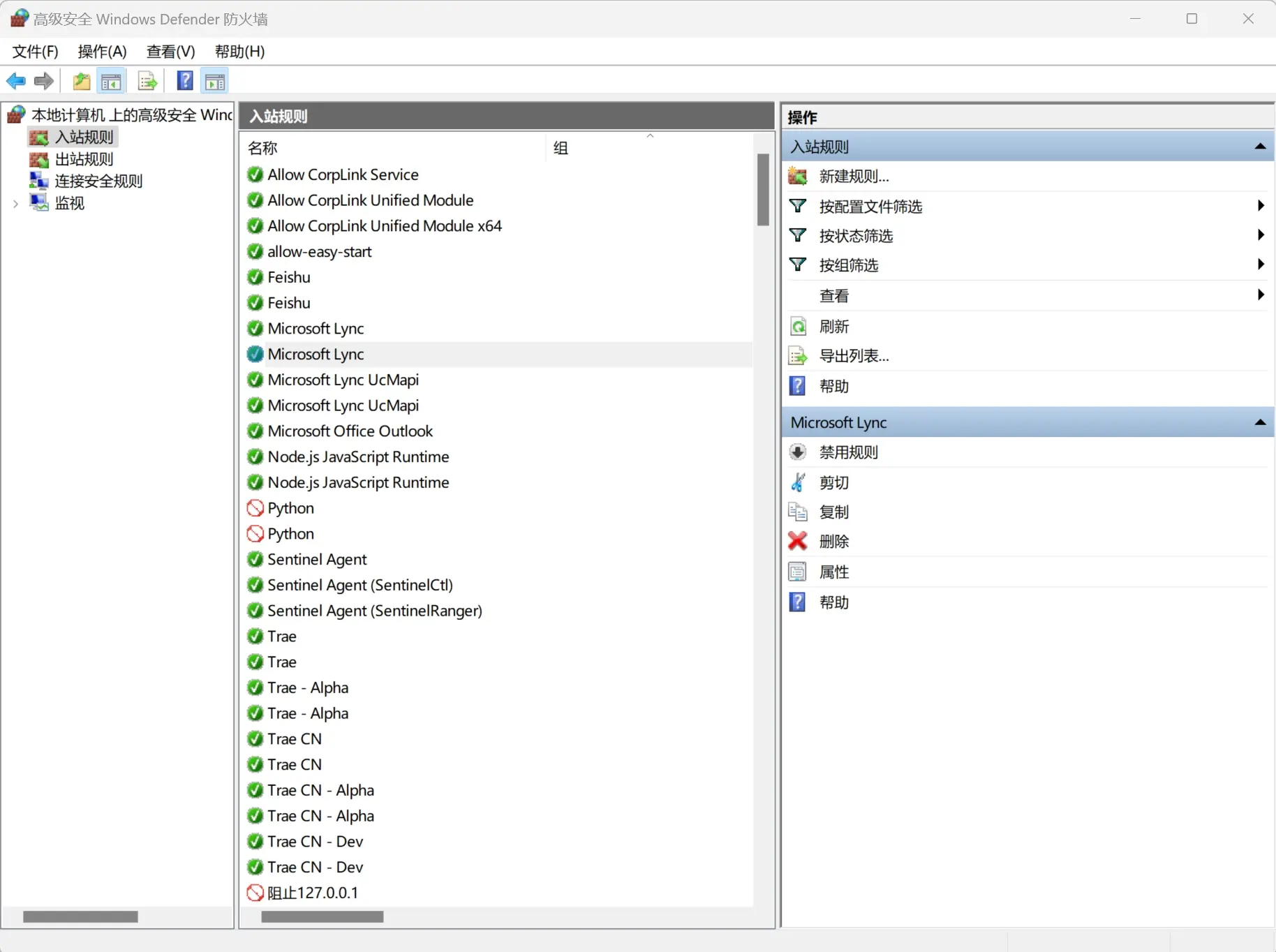
(Windows) 登录时总是显示 “127.0.0.1 无法访问”
尝试以下解决方法:
- 关闭防火墙。
-
前往 设置 > 隐私与安全 > Windows 安全 > 防火墙和网络保护 > 高级设置,检查入站规则中是否有拦截 127.0.0.1 的规则,有的话将其关闭。

如何取消自动更新?
若你希望 TRAE 不自动更新,可以将 Update: Mode 设置为 manual。步骤如下:
- 前往 设置 > 通用 > 偏好设置 > Editor 设置。
- 点击 去设置 按钮。
- 在 Editor 设置 页签顶部的搜索框中,输入 “update mode” 关键词。
-
在结果列表中找到 Update: Mode 参数,然后将其设置为 manual。






